Load Carrier step
Within the steps of an operation, there is a special step type named Load Carrier Step that creates a data collection activity type of Load Carrier automatically for loading assemblies into a carrier or container. In the settings for this activity, you can select the carrier type, import an image that represents the carrier, and define carrier positions graphically.
Once the image file is loaded, a dialog is displayed allowing you to create positions where assemblies will be loaded into the carrier. When the process is released to Production, the Load Carrier activity is displayed in the activity work area. The carrier UID is scanned or entered and the system guides the operator to load assemblies into specific positions (if defined). The expected position graphically indicates where to load each assembly.
When assemblies are loaded into a carrier, they can be moved through operations as a group with a single scan. In order to unload a carrier, there is an exit action named Unload Carrier to accommodate this much in the same way that a panelized assembly is de-panelized.
Create a Load Carrier step
Log into FactoryLogix Office.
Select Process Engineering
, then select an assembly.In the Process Definition window, double-click the Process Flow in the tree to open it for editing.
Double-click the operation where you want to add the Load Carrier step to open it for editing.
Select the Add
button under Step List in the Process tree, then select Load Carrier.
Carrier Collection Activity #1 is added to the step automatically.Double-click the Load Carrier step to open the Settings dialog.

Use the following tables to make your selections for the step in the Settings dialog.
When you're finished making selections for the step, select OK to confirm your choices.
Note
To see the full rpocedure for adding a Load Carrier step to an operation and configuring the Carrier Collection activity, see Add a load carrier step to an operation.
Settings dialog - Basics tab
Option | Description |
|---|---|
Name | The name of the step.
For details about creating and saving step templates, see Create a process, step, or operation template. |
Operator Interface Template | The Operator Interface template to apply to the step. See Operator Interface templates for more information. |
Assigned Workstation | The assigned workstation where the step and activities will be performed by a shop floor operator. See Create a factory and set up factory resources for more information. |
Any Order Mode (Activities can be viewed in any order) | All the activities associated with the step may be viewed in any order. |
Is Step Required? | The step cannot be skipped by a shop floor operator. |
Activities may be executed without starting a unit | Any activities associated with the step may be executed by a shop floor operator without first scanning or entering the UID to start the unit in production. |
Frequency |
|
Activity Completion Acknowledgement | Add Acknowledgement to: The shop floor operator must acknowledge completion of All Activities, the First Activity, or the Last Activity associated with the step. |
Do you want to require credentials? |
|
Approval Process |
|
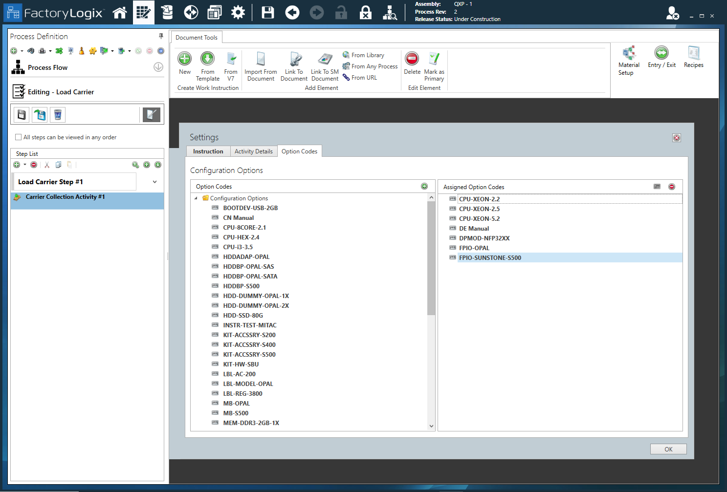
Settings dialog - Option Codes tab
Option | Description |
|---|---|
Option Codes | Displays a list of available option codes. Note Option codes are only used with configurable (CTO) assemblies.
Note For details about option codes, see Option codes for configurable assemblies. |
Assigned Option Codes | Displays the option codes assigned to this step. |
Use Logical Expression | Select the Use Logical Expression ![]() Logical expressions for option codes |

