Schritt "Träger laden"
Innerhalb der Schritte eines Vorgangs gibt es einen speziellen Schritt namens Träger laden , der automatisch eine Datenerfassungsaktivität vom Typ Träger laden für das Laden von Baugruppen in einen Träger oder Container erstellt. In den Einstellungen für diese Aktivität können Sie den Trägertyp auswählen, ein Bild importieren, das den Träger darstellt, und Trägerpositionen grafisch definieren.
Sobald die Bilddatei geladen ist, wird ein Dialogfeld angezeigt, in dem Sie Positionen erstellen können, an denen die Baugruppen in den Träger geladen werden. Wenn der Prozess für die Produktion freigegeben wird, wird die Aktivität Träger laden im Arbeitsbereich der Aktivität angezeigt. Die UID des Trägers wird gescannt oder eingegeben, und das System leitet den Bediener an, die Baugruppen in bestimmte Positionen zu laden (falls definiert). Die erwartete Position zeigt grafisch an, wo jede Baugruppe zu laden ist.
Wenn Baugruppen in einen Träger geladen werden, können sie als Gruppe mit einem einzigen Scan durch die Vorgänge bewegt werden. Um einen Träger zu entladen, gibt es eine Exit-Aktion mit dem Namen "Träger entladen", die dies auf die gleiche Art und Weise ermöglicht, wie eine panelisierte Baugruppe vom Nutzen getrennt wird.
Erstellen des Schrittes Träger laden
Melden Sie sich bei der Client-Anwendung NPI an.
Wählen Sie Prozessentwicklung
, und anschließend eine Baugruppe.Doppelklicken Sie im Fenster Prozessdefinition auf Prozessfluss in der Baumstruktur, um diesen zur Bearbeitung zu öffnen.
Doppelklicken Sie auf den Vorgang, in den Sie den Schritt Träger laden hinzufügen möchten, um ihn zur Bearbeitung zu öffnen.
Wählen Sie die Schaltfläche Hinzufügen
unter Schrittliste in der Prozessstruktur und wählen anschließend Träger laden.
Die Aktivität Träger erfassen #1 wird dem Schritt automatisch hinzugefügt.Doppelklicken Sie auf den Schritt "Träger laden", um das Dialogfeld Einstellungen zu öffnen.

Verwenden Sie die folgenden Tabellen, um Ihre Auswahl für den Schritt im Dialogfeld Einstellungen zu treffen.
Wenn Sie Ihre Auswahl für den Schritt getroffen haben, wählen Sie OK, um Ihre Auswahl zu bestätigen.
Hinweis
Die vollständige Vorgehensweise zum Hinzufügen eines Schritts Träger laden zu einem Vorgang und zum Konfigurieren der Aktivität Trägererfassung finden Sie unter Schritt - Laden eines Trägers zu einem Vorgang hinzufügen.
Dialogfeld "Einstellungen" - Registerkarte "Grundlagen"
Option | Beschreibung |
|---|---|
Name | Der Name des Schritts.
Einzelheiten zum Erstellen und Speichern von Schrittvorlagen finden Sie unter Erstellen einer Prozess-, Schritt- oder Vorgangsvorlage. |
Vorlage für die Benutzeroberfläche | Die Vorlage für die Benutzeroberfläche, die auf den Schritt angewendet werden soll. Weitere Informationen finden Sie unter Vorlagen für die Benutzeroberfläche |
Zugewiesene Arbeitsstation | Die zugewiesene Arbeitsstation, an dem der Arbeitsschritt und die Tätigkeiten von einem Werkstattmitarbeiter ausgeführt werden. Weitere Informationen finden Sie unter Erstellen einer Fabrik und Einrichten von Fabrikressourcen. |
Modus "Beliebige Reihenfolge" (Aktivitäten können in beliebiger Reihenfolge angezeigt werden) | Alle mit dem Schritt verbundenen Aktivitäten können in beliebiger Reihenfolge angezeigt werden. |
Ist der Schritt erforderlich? | Der Schritt kann von einem Bediener auf dem Shop-Floor nicht übersprungen werden. |
Aktivitäten können ausgeführt werden, ohne eine Einheit zu starten | Alle mit dem Schritt verbundenen Aktivitäten können von einem Werksarbeiter ausgeführt werden, ohne dass zuvor die UID gescannt oder eingegeben werden muss, um die Einheit in Produktion zu bringen. |
Häufigkeit |
|
Bestätigung des Abschlusses der Aktivität | Bestätigung hinzufügen zu: Der Werkstattmitarbeiter muss den Abschluss aller Aktivitäten, der ersten Aktivität oder der letzten Aktivität, die mit dem Schritt verbunden ist, bestätigen. |
Wollen Sie einen Nachweis verlangen? |
|
Freigabeprozess |
|
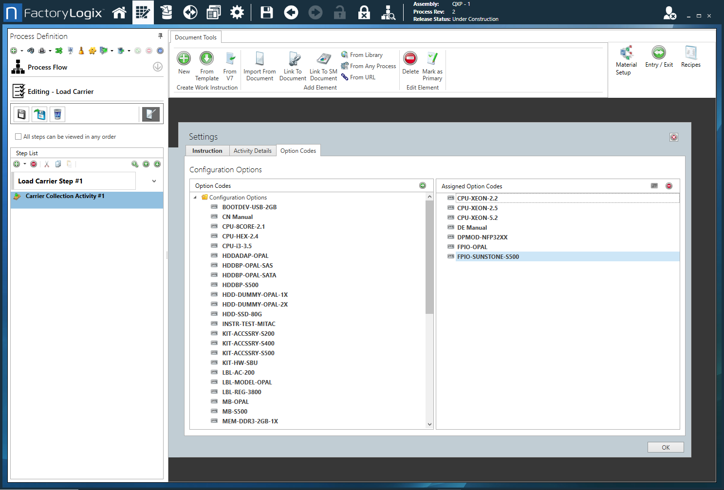
Dialogfeld "Einstellungen" - Registerkarte "Optionscodes"
Option | Beschreibung |
|---|---|
Optionscodes | Zeigt eine Liste der verfügbaren Optionscodes an. Hinweis Optionscodes werden nur bei konfigurierbaren (CTO) Baugruppen verwendet.
Hinweis Weitere Informationen zu Optionscodes finden Sie unter Optionscodes für konfigurierbare Baugruppen. |
Zugewiesene Optionscodes | Zeigt die Optionscodes an, die diesem Schritt zugewiesen sind |
Logischen Ausdruck verwenden | Wählen Sie die Schaltfläche Logischen Ausdruck verwenden ![]() |

