Geführter Prüfschritt
Ein geführter Prüfschritt wird verwendet, um eine automatisierte, farbcodierte Arbeitsanweisung zu erstellen, die eine einzelne Sachnummer oder Referenz pro Aktivität verteilt. Ein geführter Prüfschritt veranlasst den Benutzer in FactoryLogix Operations, jede Instanz eines Bauteils in einer Baugruppe zu durchlaufen und das Bauteil auf Grün zu setzen, wenn es überprüft wurde.
Hinweis
Aktivitäten werden nicht für geführte Inspektionsschritte angezeigt; sie werden dynamisch erzeugt, wenn sie in FactoryLogix Operations ausgeführt werden, nachdem der Bediener das Auftragslos und den Vorgang geladen hat. Die Aktivitäten werden über die Registerkarte Aktivitätsaufteilung im Dialogfeld Einstellungen für einen geführten Prüfschritt gesteuert, nachdem die Bauteilezuordnungen vorgenommen wurden.
Um die Aktivitäten für einen geführten Prüfschritt in FactoryLogix Office anzuzeigen, wählen Sie die Schaltfläche Shop-Floor anzeigen
oben im Fenster Prozessdefinition, nachdem Sie den Vorgang gespeichert haben.
Tipp
Sie können auch einen Assistenten verwenden, um schnell einen Schritt der geführten Inspektion für einen neuen Vorgang zu erstellen. Siehe Erstellen eines Schrittes mit einem Assistenten für weitere Informationen.
Erstellen eines geführten Prüfschrittes
Melden Sie sich bei in FactoryLogix Office an.
Öffnen Sie eine neue Prozessdefinition und erstellen einen neuen Vorgang. (Weitere Informationen finden Sie unter Einen neuen Vorgang zu einem Prozessfluss hinzufügen .)
Doppelklicken Sie auf den Vorgang, um ihn zur Bearbeitung zu öffnen.
Wählen Sie die Schaltfläche Hinzufügen
unter Schrittliste in der Prozessstruktur und wählen dann Geführter Prüfschritt.Doppelklicken Sie auf den geführten Prüfschritt, um das Dialogfeld Einstellungen zu öffnen.

Verwenden Sie die folgenden Tabellen, um Ihre Auswahl für den Schritt im Dialogfeld Einstellungen zu treffen.
Wenn Sie Ihre Auswahl für den Schritt getroffen haben, wählen Sie OK, um Ihre Auswahl zu bestätigen.
Dialogfeld "Einstellungen" - Registerkarte "Grundlagen"
Option | Beschreibung |
|---|---|
Name | Der Name des Schritts.
Einzelheiten zum Erstellen und Speichern von Schrittvorlagen finden Sie unter Erstellen einer Prozess-, Schritt- oder Vorgangsvorlage . |
Standardanweisung | Geben Sie die Standardanweisung für diesen geführten Prüfschritt ein. Beispiel: "Verwenden Sie den Drehmomentschlüssel, um 12 grobe 1-Zoll-Schrauben am Gerät mit 188 lb.-ft. anzuziehen.") |
Vorlage für die Benutzeroberfläche | Die Vorlage für die Benutzeroberfläche, die auf den Schritt angewendet werden soll. Weitere Informationen finden Sie unter Vorlagen für die Benutzeroberfläche |
Zugewiesene Arbeitsstation | Der zugewiesene Arbeitsplatz, an dem der Arbeitsschritt und die Tätigkeiten von einem Werkstattmitarbeiter ausgeführt werden. Weitere Informationen finden Sie unter Eine Fabrik erstellen und Fertigungsressourcen einrichten . |
Modus "Beliebige Reihenfolge" (Aktivitäten können in beliebiger Reihenfolge angezeigt werden) | Alle mit dem Schritt verbundenen Aktivitäten können in beliebiger Reihenfolge angezeigt werden. |
Ist ein Schritt erforderlich? | Dieser Schritt kann von einem Werksarbeiter nicht übersprungen werden. |
Aktivitäten können ausgeführt werden, ohne eine Einheit zu starten | Alle mit dem Schritt verbundenen Aktivitäten können von einem Werksarbeiter ausgeführt werden, ohne dass zuvor eine UID gescannt oder eingegeben werden muss, um die Einheit in Produktion zu bringen. |
Häufigkeit |
|
Bestätigung des Abschlusses der Aktivität | Bestätigung hinzufügen zu: Der Werkstattmitarbeiter muss den Abschluss aller Aktivitäten, der ersten Aktivität oder der letzten Aktivität im Zusammenhang mit dem Schritt bestätigen. |
Wollen Sie einen Nachweis verlangen? |
|
Freigabeprozess |
|
Dialogfeld "Einstellungen" - Registerkarte "Farbcodierung"
Option | Beschreibung |
|---|---|
Farbpalette | Die Farbpalette, die für die Farbcodierung von Bauteilen verwendet werden soll. Wählen Sie eine Farbpalette aus der Dropdown-Liste "Palette" aus. Tipp Sie können benutzerdefinierte Farbpaletten zur späteren Verwendung speichern, was Ihnen bei der Erstellung zukünftiger Prozessdefinitionen mit farbcodierten Schritten wertvolle Zeit spart.
|
Rückblick | Die Rückblick-Funktion wird in der Regel bei manuellen Montagevorgängen verwendet, bei denen einem Monteur die vom vorherigen Bediener platzierten Bauteile angezeigt werden, damit er seine Arbeit überprüfen kann, bevor er seine eigenen Aufgaben ausführt. Bauteile, die vom vorherigen Bediener platziert wurden, werden mit einer vorgewählten Rückblickfarbe farblich kodiert/hervorgehoben.
|
Farbe für den Rückblick |
|
Rückblicke anzeigen |
|
Dialogfeld Einstellungen - Registerkarte Aktivitätsaufteilung
Auf der Registerkarte Aktivitätsaufteilung im Dialogfeld Einstellungen für einen geführten Prüfschritt können Sie die Anzahl der farbcodierten Teile, die auf jeder Seite angezeigt werden sollen, festlegen oder begrenzen. (Da das menschliche Auge in der Regel etwa 10 verschiedene Farben gleichzeitig erkennen kann, ist es am besten, die maximale Anzahl von Teilen pro Aktivität auf 10 zu begrenzen). Auf dieser Registerkarte des Dialogfelds Einstellungen können Sie auch die Reihenfolge und Sortierung der für jede Aktivität aufgelisteten Teile festlegen, um die Aufmerksamkeit des Bedieners auf einen bestimmten Bereich einer Leiterplatte zu lenken, in dem er Bauteile platzieren oder prüfen kann.
Option | Beschreibung |
|---|---|
Gruppieren nach |
|
Sortieren |
|
Dialogfeld "Einstellungen" - Registerkarte "Bauteilzuweisungen"
Option | Beschreibung |
|---|---|
Farbzuweisungen durch |
|
Vorgangszuweisungen verwenden |
|
Benutzerdefinierte Schrittzuweisungen verwenden |
|
Gesamte Stückliste anzeigen ![]() | Wenn Sie die Schaltfläche Gesamte Stückliste anzeigen ![]() |
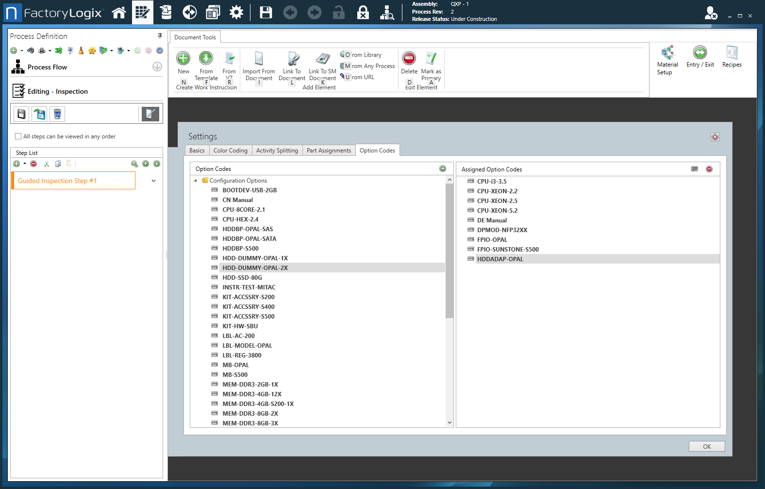
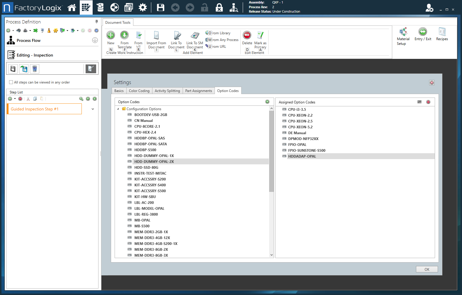
Dialogfeld "Einstellungen" - Registerkarte "Optionscodes"
Option | Beschreibung |
|---|---|
Optionscodes | Zeigt eine Liste aller verfügbaren Optionscodes an. Hinweis Optionscodes werden nur bei konfigurierbaren (CTO) Baugruppen verwendet.
Hinweis Einzelheiten zu den Optionscodes finden Sie unter Optionscodes für konfigurierbare Baugruppen |
Zugewiesene Optionscodes | Zeigt die Liste der zugewiesenen Optionscodes für diesen Schritt an. |
Logische Ausdrücke verwenden | Wählen Sie die Schaltfläche Logischen Ausdruck verwenden ![]() |








