Farbcodierter Schritt
Einen farbcodierten Schritt erstellen
Ein farbcodierter Schritt automatisiert die Farbcodierung der zu platzierenden oder zu prüfenden Bauteile und wird in der Regel in der Leiterplattenfertigung verwendet. Ein farbcodierter Schritttyp wird verwendet, wenn ein gewisser Grad an Automatisierung zu den Schritt- und Aktivitätsdokumenten in Form einer aktiven Arbeitsanweisung hinzugefügt werden muss, wie in der folgenden Abbildung gezeigt. Farbcodierte Bilder werden innerhalb eines farbcodierten Schritts dynamisch erzeugt.

Tipp
Sie können auch einen Assistenten verwenden, um schnell einen farbcodierten Schritt für einen neuen Vorgang zu erstellen. Weitere Informationen finden Sie unter Erstellen eines Schritts mit einem Assistenten.
Melden Sie sich in der Client-Anwendung NPI an.
Öffnen Sie eine neue Prozessdefinition und erstellen Sie einen neuen Vorgang. (Weitere Informationen finden Sie unter Hinzufügen eines neuen Vorgangs zu einem Prozessablauf).
Doppelklicken Sie auf den Vorgang, um ihn zur Bearbeitung zu öffnen.
Wählen Sie die Schaltfläche Hinzufügen
unter Schrittliste im Prozessbaum und wählen anschließend Farbcodierter Schritt.Doppelklicken Sie auf den farbcodierten Schritt, um das Dialogfeld Einstellungen zu öffnen.

Verwenden Sie die folgenden Tabellen, um Ihre Auswahl für den Schritt auf jeder Registerkarte des Dialogfelds Einstellungen zu treffen.
Wenn Sie Ihre Auswahl für den Schritt getroffen haben, wählen Sie OK, um Ihre Auswahl zu bestätigen.

Dialogfeld "Einstellungen" - Registerkarte "Grundlagen
Option | Beschreibung |
|---|---|
Name | Der Name des Schrittes.
Einzelheiten zum Erstellen und Speichern von Schrittvorlagen finden Sie unter Erstellen einer Prozess-, Schritt- oder Vorgangsvorlage. |
Standard-Anweisung | Geben Sie die Standard-Anweisung für diesen Schritt ein. |
Vorlage für die Benutzeroberfläche | Die Vorlage für die Benutzeroberfläche, die auf den Schritt angewendet werden soll. Weitere Informationen finden Sie unter Vorlagen für die Benutzeroberfläche. |
Zugewiesene Arbeitsstation | Der zugewiesene Arbeitsplatz, an dem der Arbeitsschritt und die Tätigkeiten von einem Werkstattmitarbeiter ausgeführt werden. Weitere Informationen finden Sie unter Erstellen einer Fabrik und Einrichten von Fabrikressourcen. |
Modus "Beliebige Reihenfolge" (Aktivitäten können in beliebiger Reihenfolge angezeigt werden) | Alle mit dem Schritt verbundenen Aktivitäten können in beliebiger Reihenfolge angezeigt werden. |
Ist der Schritt erforderlich? | Dieser Schritt kann von einem Werksarbeiter nicht übersprungen werden. |
Aktivitäten können ausgeführt werden, ohne eine Einheit zu starten | Alle mit dem Schritt verbundenen Aktivitäten können von einem Werksarbeiter ausgeführt werden, ohne dass zuvor eine UID gescannt oder eingegeben werden muss, um die Einheit in Produktion zu bringen. |
Häufigkeit |
|
Möchten Sie einen Nachweis verlangen? |
|
Freigabeprozess |
|
Dialogfeld "Einstellungen" - Registerkarte " Farbcodierung
Option | Beschreibung |
|---|---|
Farbpalette | Die Farbpalette, die für die Farbcodierung von Teilen verwendet werden soll. Wählen Sie eine Farbpalette aus der Dropdown-Liste "Palette" aus. Tipp Sie können benutzerdefinierte Farbpaletten zur späteren Verwendung speichern, was Ihnen bei der Erstellung zukünftiger Prozessdefinitionen mit farbcodierten Schritten wertvolle Zeit spart.
|
Rückblick | Die Rückblick-Funktion wird in der Regel bei manuellen Montagevorgängen verwendet, bei denen einem Monteur die vom vorherigen Bediener platzierten Teile gezeigt werden, damit er seine Arbeit überprüfen kann, bevor er seine eigenen Aufgaben ausführt. Teile, die vom vorherigen Bediener platziert wurden, werden mit einer vorgewählten Look-Behind-Farbe farbcodiert/hervorgehoben.
|
Farbe für den Rückblick |
|
Rückblick anzeigen |
|
Dialogfeld "Einstellungen" - Registerkarte "Aktivitätsaufteilung"
Auf der Registerkarte Aktivitätsaufteilung im Dialogfeld Einstellungen für einen farbcodierten Schritt können Sie die Anzahl der farbcodierten Bauteile, die auf jeder Seite angezeigt werden sollen, festlegen oder begrenzen. (Da das menschliche Auge in der Regel etwa 10 verschiedene Farben gleichzeitig erkennen kann, ist es am besten, die maximale Anzahl von Elementen pro Aktivität auf 10 zu begrenzen). Auf dieser Registerkarte des Dialogfelds Einstellungen können Sie auch die Reihenfolge und Sortierung der für jede Aktivität aufgelisteten Teile festlegen, um die Aufmerksamkeit des Bedieners auf einen bestimmten Bereich einer Leiterplatte zu lenken, in dem er Bauteile platzieren oder prüfen kann.
Option | Beschreibung |
|---|---|
Gruppieren nach |
|
Sortierung |
|
Dialogfeld "Einstellungen" - Registerkarte "Bauteilzuweisungen"
Option | Beschreibung |
|---|---|
Farbzuweisungen durch |
|
Vorgangszuweisungen verwenden |
|
Benutzerdefinierte Schrittzuweisungen verwenden |
|
Gesamte Stückliste anzeigen ![]() | Wenn Sie die Schaltfläche Gesamte Stückliste anzeigen ![]() |
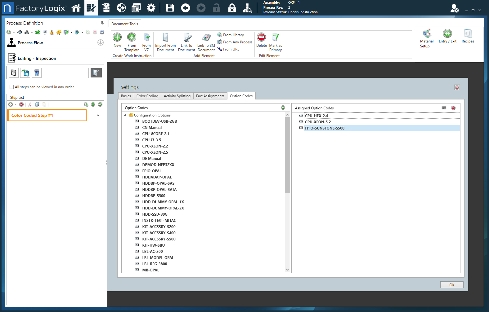
Dialogfeld "Einstellungen" - Registerkarte "Optionscodes
Option | Beschreibung |
|---|---|
Optionscodes | Zeigt eine Liste der verfügbaren Optionscodes an. Hinweis Optionscodes werden nur bei konfigurierbaren (CTO) Baugruppen verwendet.
Hinweis Einzelheiten zu den Optionscodes finden Sie unter Optionscodes für konfigurierbare Baugruppen. |
Zugewiesene Optionscodes | Zeigt die diesem Schritt zugewiesenen Optionscodes an. |
Logische Ausdrücke verwenden | Wählen Sie die Schaltfläche Logischen Ausdruck verwenden ![]() |








