Ändern und Anpassen eines Berichts
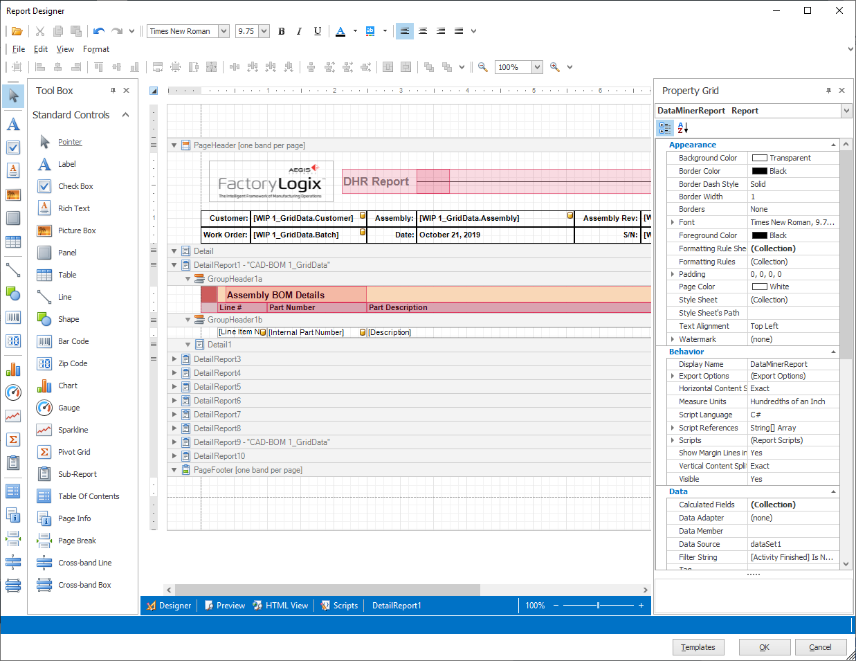
Sie können einen vorhandenen DataMiner-Bericht ändern oder einen neuen Bericht im Berichtsdesigner-Fenster erstellen, indem Sie die Optionen in der Toolbox und im Eigenschaftsraster des Berichts verwenden. Diese Steuerelemente bieten Werkzeuge und Optionen, mit denen Sie Ihre Berichtsdaten vollständig anpassen können. Beide Steuerelemente werden angezeigt, wenn Sie den Report Designer öffnen.
Die Toolbox enthält Werkzeuge zum Hinzufügen von Elementen zu einem Bericht, z. B. Unterberichte, Diagramme, Tabellen, Messgeräte und ein Inhaltsverzeichnis.
Mit dem Berichtseigenschaften-Raster können Sie zusätzliche Felder zu einem Bericht hinzufügen und das Layout jedes Feldes einschließlich Schriftarten, Felddaten, Zusammenfassungsinformationen usw. ändern.

Automatisches Ausblenden der Steuerelemente
Um die Toolbox oder das Eigenschaftsraster des Berichts automatisch auszublenden und den Fensterbereich für Berichtsdaten zu maximieren, wählen Sie die Drucktaste in der oberen rechten Ecke des Steuerelements.
Das Steuerelement wird in eine Registerkarte an der Seite des Report-Designer-Fensters eingeklappt. (Um ein Steuerelement anzudocken, wählen Sie erneut die Schaltfläche Push-Pin, und das Steuerelement bleibt im Fenster des Berichtsdesigners sichtbar).
Toolbox-Werkzeuge
In der folgenden Tabelle wird beschrieben, wie Sie die Werkzeuge der Toolbox verwenden können, um einen Bericht anzupassen und zu verbessern.
Tool | Beschreibung |
|---|---|
![]() | Auswahlwerkzeug für alle Elemente im Fenster Berichtsdesigner. |
![]() | Erzeugt ein einfaches Textetikett. |
![]() | Erzeugt ein Kontrollkästchen. Geben Sie den gewünschten Text ein und wählen Sie dann eine Schriftart, einen Stil, eine Farbe und andere Textoptionen für die Beschriftung des Kontrollkästchens. |
![]() | Erstellt ein Rich-Text-Textfeld. Geben Sie den gewünschten Text ein und wählen Sie dann eine Schriftart, einen Stil, eine Farbe und andere Textoptionen für das Textfeld. |
![]() | Erzeugt einen Bildrahmen für eine Grafik. |
![]() | Erzeugt ein Bedienfeld. |
![]() | Erzeugt eine Tabelle. |
![]() | Erzeugt eine horizontale Linie, die Sie als Trennlinie für Berichtsabschnitte verwenden können. |
![]() | Erzeugt eine kreisförmige Form. Strg+Ziehen, um die Form zu drehen. |
![]() | Erzeugt ein Barcode-Bild. |
![]() | Erzeugt ein Postleitzahlenfeld. |
![]() | Zeigt das Fenster Diagrammdesigner an, in dem Sie Daten zum Erstellen eines Diagramms für einen Bericht auswählen können. |
![]() | Fügt ein Messgerät zu einem Bericht hinzu. |
![]() | Erstellung eines kleinen Diagramms in einer Tabelle oder Arbeitsblattzelle, das eine visuelle Darstellung von Daten bietet. Sparklines zeigen Trends in einer Reihe von Werten oder heben Höchst- und Mindestwerte hervor. |
![]() | Erzeugt eine Pivot-Tabelle in einem Bericht. |
![]() | Erzeugt einen Teilbericht. |
![]() | Erzeugt ein Inhaltsverzeichnis für einen Bericht. |
![]() | Fügt eine Seitenzahl ein, zum Beispiel 1/1. |
![]() | Fügt einen manuellen Seitenumbruch in einen Bericht ein. |
![]() | Fügt eine horizontale (gekreuzte) Linie in einen Bericht ein. |
![]() | Fügt einen bandübergreifenden Kasten in einen Bericht ein. Klicken Sie mit der rechten Maustaste auf den Kasten, um Optionen zum Bearbeiten und Neuanordnen von Bändern anzuzeigen. |
Wählen Sie eine Berichtsvorlage in DataMiner aus und führen Sie sie aus.
Wählen Sie die Registerkarte Bericht und dann die Schaltfläche Bearbeiten, um das Fenster Berichtsdesigner zu öffnen.
Wählen Sie den Titel des Berichts.
Hinweis
Wenn Sie Überschriften, Berichtsbänder oder andere Datenelemente auswählen, werden die Informationen im Eigenschaftsraster aktualisiert, um die Werte für das aktuell ausgewählte Element anzuzeigen.
In der Eigenschaftsleiste können Sie die Hintergrundfarbe des Titels, die Schriftart und -farbe sowie andere Optionen ändern, um das Aussehen des Berichts anzupassen.
Hinweis
Wenn Sie eine Option im Eigenschaftsraster auswählen, wird am unteren Rand des Rasters eine Beschreibung der Option angezeigt, damit Sie besser verstehen, was die Option bewirkt.
Während Sie Änderungen vornehmen, können Sie die Ergebnisse im Vorschaumodus des Fensters des Berichtsdesigners sehen, indem Sie Ansicht > Vorschau wählen.

Klicken Sie auf die Schaltfläche Abbrechen in der unteren rechten Ecke des Fensters, um die vorherigen Änderungen zu verwerfen.
Wählen Sie Bearbeiten in der unteren rechten Ecke des Fensters, um die Bearbeitung des Berichts fortzusetzen.
Um ein Bild (z. B. ein Firmenlogo) in den Bericht einzufügen, erweitern Sie das Datenfeld ReportHeaderBand, indem Sie den oberen Rand des PageHeaderBandes nach unten ziehen, um den Bereich für das ReportHeaderBand zu vergrößern.
Ziehen Sie die Picture Box aus der Toolbox auf den erweiterten Bereich des ReportHeaderBandes.
Hinweis
Sie sollten Diagramme und Pivot-Tabellen nur im ReportHeaderBand oder PageFooterBand (nicht im Detailband) zu einem Bericht hinzufügen.
Wählen Sie in einem der beiden Eigenschaftsfenster die Schaltfläche Durchsuchen (...) für das Bild, suchen und wählen Sie ein Bild und wählen Sie dann Öffnen.
Tipp
Wählen Sie den blauen Pfeil in der oberen rechten Ecke des Bildplatzhalters, um das Dialogfeld "Aufgaben" anzuzeigen. Das Dialogfeld enthält dieselben Eigenschaftswerte wie das Eigenschaftsraster, bietet aber einen schnellen Zugriff auf die häufigsten Eigenschaften einer Berichtskomponente.)

Ziehen Sie die Griffe am Bildplatzhalter-Rechteck, um den Bildrahmen auf die gewünschte Größe zu bringen, oder verwenden Sie die Option Größe im Eigenschaftsraster.
Wenn Sie die Bearbeitung des Berichts abgeschlossen haben, wählen Sie OK, um den Bericht in der Arbeitsmappe zu aktualisieren.

Speichern Sie die Vorlage, damit alle Änderungen verfügbar sind, wenn jemand die Vorlage auswählt.




















